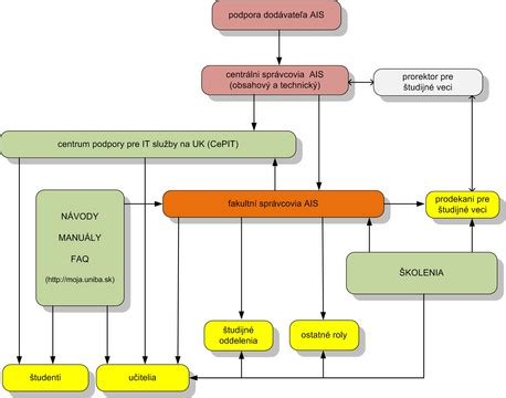
Systém podpory používateľov AIS rozlišuje obsahovú stránku podpory od technického zabezpečenia služby. Obsahová stránka podpory služby AIS zahŕňa poradenstvo v rozsahu od základnej štruktúry systému, účelu a rozsahu jednotlivých rolí používateľov, až po spôsob práce so systémom pre jednotlivé roly.
Podpora používateľov prebieha na 3 úrovniach:
- Primárna úroveň podpory používateľov je poskytovaná vo forme návodov a manuálov, priamej telefonickej podpory alebo systémom školení vo forme:
- samovzdelávania prostredníctvom webových prezentácií (manuálov),
- školenia poskytované lektormi CIT UK, v špecifických témach zaškolenia priamo od dodávateľa AIS (UPJŠ).
Táto úroveň podpory je určená najmä pre študentov, učiteľov a pracovníkov študijných oddelení a jedná sa o podporu akademického procesu.
Študent - k dispozícii sú obrázkové návody dostupné cez webové stránky AIS Príručky a návody a Záverečné práce na UK.
Učiteľ - k dispozícii sú obrázkové návody dostupné cez webové stránky AIS Príručky a návody a Záverečné práce na UK. V prípade záujmu je možné absolvovať krátke školenie, ktoré zabezpečí CIT. Počas evidencie termínov hodnotenia a hodnotenia študentov môže kontaktovať CePIT - Hotline UK.
Študijné oddelenie - k dispozícii sú špecializované používateľské príručky dostupné cez web. Vyžaduje sa absolvovať špecializované školenie, ktoré zabezpečuje dodávateľ AIS. V prípade potreby je možné kontaktovať lokálneho (fakultného) správcu AIS.
Ostatné roly (napr. rozvrhár, personalista, garant) - k dispozícii sú špecializované používateľské príručky dostupné cez web. Vyžaduje sa absolvovať špecializované školenie, ktoré zabezpečuje dodávateľ AIS. V prípade potreby je možné kontaktovať priamo lokálneho (fakultného) správcu AIS.
Prodekan pre študijné veci - k dispozícii sú špecializované používateľské príručky dostupné cez web. Odporúča sa absolvovať špecializované školenie, ktoré zabezpečuje dodávateľ AIS. K dispozícii je priamo lokálny (fakultný) správca AIS, prípadne je možné kontaktovať prorektorku pre vzdelávanie a sociálne veci.
Lokálny správca AIS (fakultný administrátor AIS) - k dispozícii sú používateľské príručky a manuály dostupné cez web. Vyžaduje sa absolvovať špecializované školenie, ktoré zabezpečuje UPJŠ. V prípade technických problémov kontaktovať CePIT. K dispozícii je priamo centrálny obsahový správca AIS, prípadne aj centrálny technický správca AIS.
Centrálni správcovia služby AIS (technický a obsahový) - k dispozícii sú používateľské príručky a manuály dostupné cez web. Vyžaduje sa absolvovať špecializované školenie, ktoré zabezpečuje dodávateľ AIS. K dispozícii je on-line podpora dodávateľa AIS (Centrálny helpdesk AIS).
CePIT - Hotline UK - k dispozícii sú používateľské príručky a manuály dostupné cez web. Vyžaduje sa absolvovať špecializované školenie, ktoré zabezpečuje CIT UK.
Sekundárnu podporu poskytuje lokálny správca AIS pre oblasti, ktoré nie sú pokryté školeniami a to najmä študijným oddeleniam a študijným prodekanom.
Terciárnu podporu pre lokálnych správcov AIS poskytuje centrálny obsahový správca AIS pre lokálnych správcov AIS (v prípade potreby konzultuje s dodávateľom AIS, s prorektorom pre študijné veci, prorektorom pre vedecko-výskumnú činnosť a doktorandské štúdium).
Základné činnosti a postupy v AIS sú uvedené najmä v návodoch na webovej stránke Príručky a návody a stránke Záverečné práce na UK. Sú odporúčané pre celú UK. Špecifické činnosti a postupy v rámci jednotlivých súčastí UK rieši príslušná súčasť UK.
Formou on-line telefonickej podpory pritom používateľom poskytuje v rozsahu zverejnených návodov obsahovú podporu Centrum podpory informačných technológií (CePIT - Hotline UK), a to najmä v období zvýšenej aktivity v systéme AIS (zápis, skúškové obdobie, štátne skúšky, prijímacie konanie vrátane elektronického prihlasovania uchádzačov cez AIS) - podrobnejšie informácie sú uvedené na webovej stránke CePIT - Hotline UK.
Na základe vyhodnotenia najčastejších dotazov a nejasností je vypracovaný zoznam najčastejšie kladených otázok a odpovedí ohľadom AIS (tzv. FAQ).
Technické zabezpečenie služby AIS zahŕňa riešenie výpadkov, technickej nefunkčnosti systému alebo jeho častí a zmenové konanie. Túto podporu zabezpečuje oddelenie CePIT a centrálny technický správca AIS. Technická dostupnosť (prevádzka) systému je monitorovaná a výpadky sú zaznamenávané automaticky.

tags: #univerzita #konstantina #filozofa #ais