Centrum IT na RKCMBF UK spravuje schránky elektronickej pošty pre pedagógov a zamestnancov fakulty. Fakultné systémy do r. Bratislava od r. Nové verzie prehliadačov Firefox, Chrome,... prestávajú podporovať staršie štandardy šifrovacieho protokolu TLS 1.0 a 1.1. FIrefox 74.0);- použiť staršie ESR verzie prehliadačov, ktoré podporu TLS 1.0/1.1 majú. implementáciu TLS v MS Windows 10):Zapnutie podpory TLS 1.0 je treba vykonať priamo v registroch MS Windows (odkaz smeruje na oficiálny návod Microsoftu).poštový klient Evolution (na nových linuxových distribúciách, napr. Fedora 33 a pod.):V systéme treba nastaviť: update-crypto-policies --set LEGACYresp. pre návrat len k verzii predchádzajúcich nastavení, napr. Prístup prostredníctvom protokolu IMAP4 je na štandardnom porte imap/143, resp. Prístup prostredníctvom protokolu SMTP je na štandardnom porte smtp/587, resp. smtps/465 pri zabezpečení typu SSL/TLS. Sťahovanie pošty do poštového klienta protokolom POP3, resp. Prístup prostredníctvom protokolu SMTP je možný na štandardnom porte 25, resp. Fakultné systémy od r. Riešenie problémov so službou Office 365 priamo IT pracovníkmi fakulty a jej inštitútov nie je podporované, preto sa obracajte len na centrum podpory CePIT!
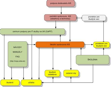
Systém podpory používateľov AIS rozlišuje obsahovú stránku podpory od technického zabezpečenia služby. Obsahová stránka podpory služby AIS zahŕňa poradenstvo v rozsahu od základnej štruktúry systému, účelu a rozsahu jednotlivých rolí používateľov, až po spôsob práce so systémom pre jednotlivé roly. Podpora používateľov prebieha na 3 úrovniach:
- Primárna úroveň podpory používateľov je poskytovaná vo forme návodov a manuálov, priamej telefonickej podpory alebo systémom školení vo forme: samovzdelávania prostredníctvom webových prezentácií (manuálov), školenia poskytované lektormi CIT UK, v špecifických témach zaškolenia priamo od dodávateľa AIS (UPJŠ). Táto úroveň podpory je určená najmä pre študentov, učiteľov a pracovníkov študijných oddelení a jedná sa o podporu akademického procesu.
- Sekundárnu podporu poskytuje lokálny správca AIS pre oblasti, ktoré nie sú pokryté školeniami a to najmä študijným oddeleniam a študijným prodekanom.
- Terciárnu podporu pre lokálnych správcov AIS poskytuje centrálny obsahový správca AIS pre lokálnych správcov AIS (v prípade potreby konzultuje s dodávateľom AIS, s prorektorom pre študijné veci, prorektorom pre vedecko-výskumnú činnosť a doktorandské štúdium).
Základné činnosti a postupy v AIS sú uvedené najmä v návodoch na webovej stránke Príručky a návody a stránke Záverečné práce na UK. Sú odporúčané pre celú UK. Špecifické činnosti a postupy v rámci jednotlivých súčastí UK rieši príslušná súčasť UK.
Formou on-line telefonickej podpory pritom používateľom poskytuje v rozsahu zverejnených návodov obsahovú podporu Centrum podpory informačných technológií (CePIT - Hotline UK), a to najmä v období zvýšenej aktivity v systéme AIS (zápis, skúškové obdobie, štátne skúšky, prijímacie konanie vrátane elektronického prihlasovania uchádzačov cez AIS) - podrobnejšie informácie sú uvedené na webovej stránke CePIT - Hotline UK. Na základe vyhodnotenia najčastejších dotazov a nejasností je vypracovaný zoznam najčastejšie kladených otázok a odpovedí ohľadom AIS (tzv. FAQ).
Technické zabezpečenie služby AIS zahŕňa riešenie výpadkov, technickej nefunkčnosti systému alebo jeho častí a zmenové konanie. Túto podporu zabezpečuje oddelenie CePIT a centrálny technický správca AIS. Technická dostupnosť (prevádzka) systému je monitorovaná a výpadky sú zaznamenávané automaticky.
Podpora pre rôzne roly používateľov
Študent
K dispozícii sú obrázkové návody dostupné cez webové stránky AIS Príručky a návody a Záverečné práce na UK.
Učiteľ
K dispozícii sú obrázkové návody dostupné cez webové stránky AIS Príručky a návody a Záverečné práce na UK. V prípade záujmu je možné absolvovať krátke školenie, ktoré zabezpečí CIT. Počas evidencie termínov hodnotenia a hodnotenia študentov môže kontaktovať CePIT - Hotline UK.
Študijné oddelenie
K dispozícii sú špecializované používateľské príručky dostupné cez web. Vyžaduje sa absolvovať špecializované školenie, ktoré zabezpečuje dodávateľ AIS. V prípade potreby je možné kontaktovať lokálneho (fakultného) správcu AIS.
Ostatné roly (napr. rozvrhár, personalista, garant)
K dispozícii sú špecializované používateľské príručky dostupné cez web. Vyžaduje sa absolvovať špecializované školenie, ktoré zabezpečuje dodávateľ AIS. V prípade potreby je možné kontaktovať priamo lokálneho (fakultného) správcu AIS.
Prodekan pre študijné veci
K dispozícii sú špecializované používateľské príručky dostupné cez web. Odporúča sa absolvovať špecializované školenie, ktoré zabezpečuje dodávateľ AIS. K dispozícii je priamo lokálny (fakultný) správca AIS, prípadne je možné kontaktovať prorektorku pre vzdelávanie a sociálne veci.
Lokálny správca AIS (fakultný administrátor AIS)
K dispozícii sú používateľské príručky a manuály dostupné cez web. Vyžaduje sa absolvovať špecializované školenie, ktoré zabezpečuje UPJŠ. V prípade technických problémov kontaktovať CePIT. K dispozícii je priamo centrálny obsahový správca AIS, prípadne aj centrálny technický správca AIS.
Centrálna správcovia služby AIS (technický a obsahový)
K dispozícii sú používateľské príručky a manuály dostupné cez web. Vyžaduje sa absolvovať špecializované školenie, ktoré zabezpečuje dodávateľ AIS. K dispozícii je on-line podpora dodávateľa AIS (Centrálny helpdesk AIS).
CePIT - Hotline UK
K dispozícii sú používateľské príručky a manuály dostupné cez web. Vyžaduje sa absolvovať špecializované školenie, ktoré zabezpečuje CIT UK.

Návody pre uchádzačov o štúdium na UK Bratislava
| Používateľ | Príručka | Poznámka |
|---|---|---|
| uchádzač o štúdium - I. stupeň a spojený I. a II. stupeň | ePrihlas: Evidencia e-prihlášky na I. stupeň | návod na elektronické prihlásenie na I. stupeň a spojený I. a II. stupeň vysokoškolského štúdia (24.7.2023) |
| uchádzač o štúdium - II. stupeň | ePrihlas: Evidencia e-prihlášky na II. stupeň | návod na elektronické prihlásenie na II. stupeň vysokoškolského štúdia (24.7.2023) |
| uchádzač o štúdium - III. stupeň | ePrihlas: Evidencia e-prihlášky na III. stupeň | návod na elektronické prihlásenie na III. stupeň vysokoškolského štúdia (24.7.2023) |
| uchádzač o štúdium - iné štúdium | ePrihlas: Evidencia e-prihlášky na Iné štúdium | návod na elektronické prihlásenie na Iné štúdium vysokoškolského štúdia (24.7.2023) |
| uchádzač o štúdium - I. stupeň a spojený I. a II. stupeň | AIS: Evidencia e-prihlášky na I. stupeň - VSPK060 | návod na elektronické prihlásenie na I. stupeň a spojený I. a II. stupeň vysokoškolského štúdia (1.12.2023) |
| uchádzač o štúdium - II. stupeň | AIS: Evidencia e-prihlášky na II. stupeň - VSPK060 | návod na elektronické prihlásenie na II. stupeň vysokoškolského štúdia (9.4.2024) |
| uchádzač o štúdium - III. stupeň | AIS: Evidencia e-prihlášky na III. stupeň - VSPK060 | návod na elektronické prihlásenie na III. stupeň vysokoškolského štúdia (22.5.2024) |
| uchádzač o štúdium | Potvrdenie elektronickej návratky | návod na potvrdenie záujmu o štúdium, vloženie fotografie pre preukaz a udelenie súhlasov (10.3.2026) |
| uchádzač o štúdium | Elektronický zápis | návod na elektronický zápis (11.7.2024) |

Návody pre študentov
Pridanie IBAN
Obrázkový návod - pridanie čísla účtu v tvare IBAN (20.10.2023) pre študentský portál.
Udelenie súhlasu
Obrázkový návod - udelenie súhlasu študenta (4.3.2026).
Prepínanie rozhraní
Obrázkový návod - prepínanie medzi Portálom študenta a univerzálnym zobrazením AIS (14.12.2022).
Elektronický zápis do ďalšej časti štúdia
Elektronický zápis do ďalšej časti štúdia (30.7.2024).
Zápis predmetov
Obrázkový návod - pridanie predmetov do zápisného listu pre univerzálne rozhranie AIS (5.10.2023) a pre študentský portál (20.9.2023).
Prihlásenie na hodnotenie predmetu
Obrázkové návody pre prihlásenie sa na termín skúšky pre univerzálne rozhranie AIS (23.11.2022), študentský portál (22.11.2023) a zjednodušené prihlásenie pre VSES333 (22.11.2023).
Prihlásenie na termín štátnej skúšky
Obrázkový návod pre prihlásenie na termín štátnej skúšky cez študentský portál (19.10.2023).
Prihlásenie na rozvrh
Obrázkové návody pre prihlásenie na rozvrh pre univerzálne rozhranie AIS (20.10.2023) a študentský portál (20.10.2023).
ZÁVEREČNÉ PRÁCE na UK
Pokyny a návody.
Návody pre učiteľov
Prepínanie rozhraní
Obrázkový návod - prepínanie medzi Portálom učiteľa a univerzálnym rozhraním AIS (14.12.2022).
Priebežné hodnotenie v AIS
Obrázkový návod - priebežné hodnotenie študentov (univerzálne rozhranie AIS) pre VSES047. Priebežné hodnotenie v SAHU - učiteľský portál SAHU - pridanie dôvodu a udelenie priebežného hodnotenia v učiteľskom zobrazení AIS (v Portáli učiteľa) (2.3.2023).
Vypisovanie termínov hodnotenia
Obrázkový návod pre vypisovanie termínov skúšky (univerzálne rozhranie AIS) pre VSES046.
Evidencia hodnotenia študentov
Obrázkový návod - hodnotenie študentov po skúške (pre výber cez termín hodnotenia) (univerzálne rozhranie AIS) pre VSES040.
Skúšky a hodnotenia učiteľa v SAHU
Obrázkový leták o vypisovaní termínov a zapisovaní známok v novom učiteľskom portáli.
ZÁVEREČNÉ PRÁCE na UK
Pokyny a návody.
AIS Training : Leadership Development Program - Gudang Garam
Práca s aplikáciou Doktorandi pre školiteľov
Dôležité upozornenie! Čo to znamená? Ak s vami niekto z univerzity potrebuje komunikovať (či je to už váš vyučujúci, študijná referentka, alebo rektor), ozve sa vám priamo na túto adresu. Túžobne čakate na zázrak v podobe informácie o preložení testu či predĺžení termínu na odovzdanie seminárnej práce? Nejde len o nejaké prázdne odporúčanie v štýle „patrí sa“. Nepremeškajte upozornenie z knižnice o blížiacom sa konci výpožičnej doby študijnej literatúry alebo informáciu zo študijného oddelenia o chýbajúcom potvrdení.
Eduroam - medzinárodný projekt pre mobilitu
Len si to predstavte: kráčate ulicami španielskej Granady alebo škótskeho Edinburgu a namiesto mobilných dát vám na displeji svieti automatické pripojenie na wi-fi. Záhada? S Eduroam úplný štandard! Eduroam je medzinárodný projekt zaoberajúci sa podporou mobility a roamingu v sietach národného výskumu a vzdelávania (NREN). Jeho základnou myšlienkou je umožniť študentom a akademickým pracovníkom pripojiť sa do počítačovej siete v inej akademickej inštitúcii bez toho, aby sa museli niekde registrovať alebo získavať prístupové údaje. Pripojenie k sieti vyžaduje od užívateľa iba užívateľské meno a heslo, ktoré používa v domovskej inštitúcii. Čo to znamená pre vás?

tags: #ais #univerzitny #mail #uniba